Schnellstart mit der Kasse 4.0

<< Hier KLicken um eine Inhaltsübersicht anzuzeigen >>

Navigation:  Kassensystem > Technische Informationen (Systeminformation) > Vorbereitende Arbeiten >

Schnellstart mit der Kasse 4.0

Die Kasse 4.0 bietet extrem vielseitige Funktionen, die oft weit über das hinaus gehen, was eine Registrierkasse normalerweise kann.

Entsprechend umfangreich sind die Einstellungsmöglichkeiten, die diese Funktionen steuern.

Um mit der Kasse beginnen zu können, muss man sich jedoch nicht durch die kompletten Einrichtungsmasken "hindurcharbeiten" - ein Kasseneinrichteassistent hilft und  mit wenig Zeitaufwand ist die Kasse bereit für das erste Kassieren.

 

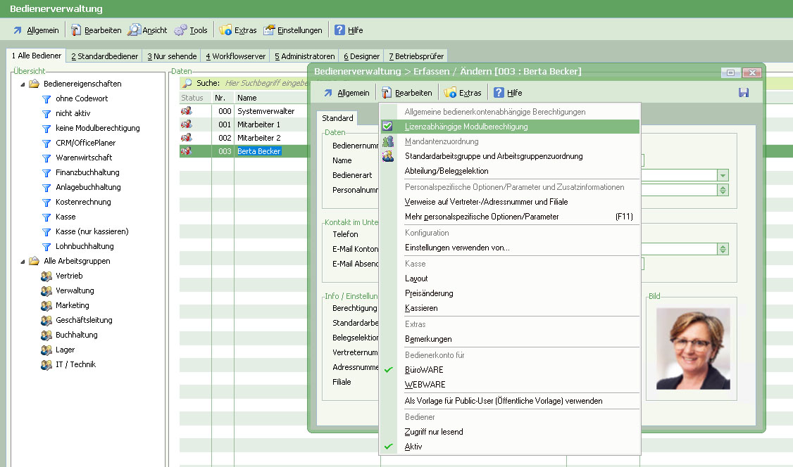
Schritt 1: Wir benötigen einen Bediener mit Kassen-Lizenz

 

Wechseln Sie dazu in das System- oder Designmenü.

 

 

Öffnen Sie dann im Menü "Allgemein" die "Bedienerverwaltung".

 

 

Wählen Sie einen Bediener aus und rufen Sie die Funktion "Bedienerbezogene Modulberechtigung" im Menü "Bearbeiten" auf.

 

 

Vergeben Sie die Berechtigung für die Kasse.

 

 

Schritt 2: Kasse erstmalig starten und einrichten

 

Für die Einrichtung der Kasse starten Sie die Funktion "Kassieren" aus dem Arbeitsplatz "Kasse".

 

 

Da die Kasse noch nicht eingerichtet ist, wird der Assistenz zur Einrichtung gestartet.

 

 

 

Dieser Assistent führt Sie durch die Kasseneinrichtung und legt ggf. "im Hintergrund" nötige Daten an.

Sie können zunächst nur eine oder auch mehrere Kassen einrichten.

 

 

Erweiterte Einstellungen stehen Ihnen zur Verfügung - benötigen aber weitergehende Kenntnisse.

 

 

Wenn Sie sich nicht sicher sind, verlassen Sie diese Maske ohne die vorgeschlagenen Einstellungen zu ändern.

 

 

Damit sind die Basisdaten bereits fertig gestellt - klicken Sie auf "Abschließen".

 

 

Als nächstes muss die Kasse selbst eingerichtet werden. Bei mehreren Kasse wiederholt sich dieser Vorgang für jede Kasse.

 

 

Legen Sie den Namen der Kasse fest.

Wählen Sie einen Drucker (Bon-Drucker, oder einen anderen angeschlossenen Drucker).

Stellen Sie die Auflösung entsprechend Ihres Displays ein.

Schließen Sie die Einrichtung ab.

 

Damit ist das Kassensystem grundsätzlich bereit zum Kassieren.

Notwendige Daten, wie beispielsweise Warengruppen wurden angelegt.

 

 

Ebenfalls notwendige Artikel sind in der Artikelübersicht nicht sichtbar, trotzdem aber angelegt und "verborgen".

 

 

Schritt 3: Kassieren

 

Jetzt kann das Kassieren gestartet werden.

 

 

Wählen Sie eine Kasse aus:

 

 

...legen Sie den Wechselgeldbestand fest.

 

 

Nach Bestätigung des Wechselgeldes wird die Erfassungsmaske gestartet.

 

 

Wenn ein Scanner zur Verfügung steht, kann ein Artikel gescannt werden, falls nicht, ist dieser über die Tastatur zu erfassen.

 

 

Ist der Bon beendet, wählen Sie "Zahlen".

 

 

Tragen Sie das gegebene Bargeld mithilfe der Tastatur oder des Zahlenfeldes auf einem Touchscreen ein oder nutzen Sie die "Geldscheinschnellwahltasten" ➊  um gleich einen der vorgegebenen Geldscheine auszuwählen.

 

 

Mit Klick auf "Barzahlung" setzen Sie den Bezahlvorgang fort.

 

Das Rückgeld wird angezeigt und Sie können den Bon mit oder ohne Druck abschließen.

 

 

Wenn Sie eine Funktion benötigen, die nicht gleich zu finden ist, nutzen Sie einfach den "Finder".

 

 

Der "Finder" schlägt passende Funktionen vor, die Sie direkt von dort aus aufrufen können - wie beispielsweise den BON-Nachdruck.

 

 

Schritt 4: Tagesabschluss

 

Sie finden die Funktion "Tagesabschluss" im Menü "Allgemein".

 

 

Alternativ können Sie auch den "Finder" nutzen.

 

 

Wählen Sie hier "Endgültigen Kassenabschluss durchführen".

In der Abschluss-Maske kann der Wechselgeldbestand für den nächsten Tag eingetragen werden - der Abschöpfungsbetrag wird automatisch berechnet.

 

 

Sie erhalten nochmal eine Übersicht über die Umsätze und Bestände des Tages, dann beenden Sie mit "Zählung abschließen".

 

 

Der Abschluss wird durchgeführt und der "Z-BON" gedruckt.

 

 

Schritt 5: Der nächste Tag

 

Am nächsten Tag wird wieder mit "Kassieren" gestartet. Der Wechselgeldbestand ist bereits vorgetragen.

Ein neuer Z-BON wird erzeugt.

 

 

Die Erfassungsmaske für einen neuen BON wird angezeigt und es können Verkaufsvorgänge durchgeführt werden.