Bearbeiten von Monatsmeldungen

<< Hier KLicken um eine Inhaltsübersicht anzuzeigen >>

Navigation:  Warenwirtschaft > Extras > Intrahandelsstatistik >

Bearbeiten von Monatsmeldungen

 

So bearbeiten Sie eine bestehende Monatsmeldung:

 

1. Wählen Sie die Monatsmeldung aus der Tabelle aus, die von Ihnen bearbeitet werden soll.

2. Drücken Sie die [RETURN]-Taste oder klicken Sie mit der Maus auf den Button <Bearbeiten>.

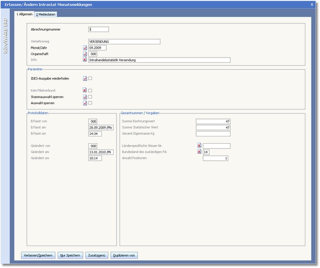
Der Dialog "Erfassen/Ändern Intrastat Monatsmeldungen" wird geöffnet.
 

 

3. Ändern Sie die Daten und speichern Sie die Änderung mit der Funktionstaste [F10] oder einem Klick mit der Maus auf den Button <Verlassen/Speichern>.

 

Die Karteikarte "Allgemein"

Die Karteikarte "Meldedaten"