OP bearbeiten

<< Hier KLicken um eine Inhaltsübersicht anzuzeigen >>

Navigation:  Finanzbuchhaltung > Laufende Vorgänge > OP-Verwaltung > Karteikarte "Offene Posten" >

OP bearbeiten

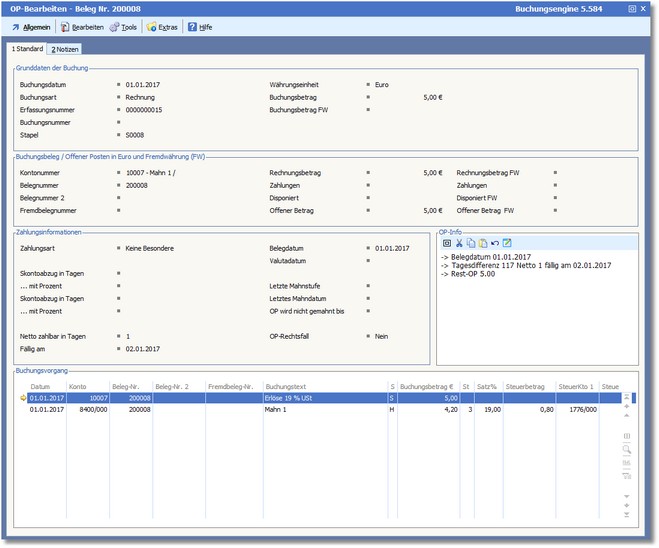
Hier werden Ihnen die Daten zum OP zur Verfügung gestellt, die Sie auch ändern können.

 

 

Über das Menü "Bearbeiten" können Sie die Zahlungskonditionen, Valuta und Fälligkeit sowie die Mahndaten ändern, außerdem den Offenen Posten für Mahnungen bis zu einem bestimmten Datum zurückstellen.

Nicht zu vergessen: Ausbuchen und Ausziffern mit anderen Offenen Posten.

 

 


Die Menüleiste:


 

<Allgemein>

<Bearbeiten>

<Tools>

 <Extras>