Karteikarte "Allgemein"

<< Hier KLicken um eine Inhaltsübersicht anzuzeigen >>

Navigation:  Warenwirtschaft > Lagerverwaltung > Inventur > Zähllisten >

Karteikarte "Allgemein"

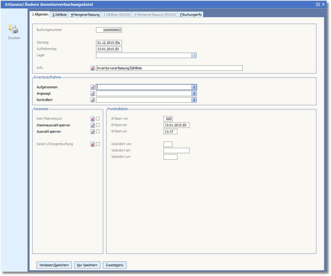
Wenn Sie eine Zählliste öffnen, erhalten Sie zunächst die folgende Maske. Hier werden die Mitarbeiter eingetragen, die mit den einzelnen Aufgaben der Inventur beauftragt sind.

 

 

Der Bereich "Inventuraufnahme"

 

AUFGENOMMEN

Wählen Sie hier mit der [F5]-Taste aus der Mitarbeiterliste den Mitarbeiter aus, welcher die Inventur aufgenommen hat.

 

ANGESAGT

Hier wird der Mitarbeiter eingetragen, der die Artikel ausgezählt hat. Diesen können sie ebenfalls mit der Funktionstaste [F5] aus der Personaltabelle auswählen.

 

KONTROLLIERT

Tragen Sie hier den Mitarbeiter ein, der mit der Kontrolle der Inventur beauftragt wurde. Sie können hier ebenfalls mit der [F5]-Taste die Mitarbeiterliste zur Eingabe nutzen.

 

 

Der Bereich "Parameter"

 

KEIN FILIALVERBUND

Wenn Sie diese Option aktivieren, kommt die Zählliste nicht in den Filialverbund, d.h. diese wird beim Austausch Filiale/Zentrale und umgekehrt nicht berücksichtigt.

 

STAMMAUSWAHL SPERREN

Bei Aktivierung dieser Option erscheint die Zählliste nicht in der vorgelagerten Auswahltabelle.

 

AUSWAHL SPERREN

Aktivieren Sie diese Option, wenn die Zählliste nicht in der Auswahltabelle erscheinen soll.

 

SERIEN-/CHARGENBUCHUNG

Aktivieren Sie den Status dieses Feldes, wenn in diesem Buchungsstapel Artikel mit Serien oder Chargen enthalten sind.